90s Doom FPS Style LoRA for Wan2.1 14B T2V

Overview

This LoRA is trained on the Wan2.1 14B T2V model and allows you to generate videos in the style of Doom!

Features

  • Trained on the Wan2.1 14B T2V base model
  • Consistent results across different object and scene types
  • Simple prompt examples that are easy to adapt

Community

  • Discord: Join our community to generate videos with this LoRA for free
  • Request LoRAs: We're training and open-sourcing Wan2.1 LoRAs for free - join our Discord to make requests!
Prompt
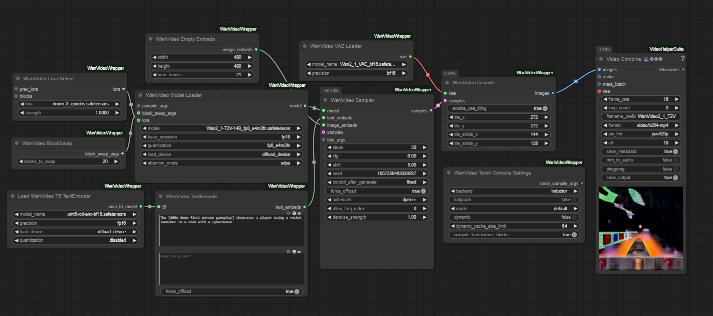
The [d00m doom first person gameplay] showcases a player using a rocket launcher in a room with a cyberdemon, the text "TARGET ACQUIRED" flashing.
Prompt
The video shows [d00m doom first person gameplay] in a room with red walls and a lava pit. The player shoots a large monster with a rocket launcher.
Prompt
[d00m doom first person gameplay] in a hellish arena, the player is picking up a super shotgun.
Prompt
The [d00m doom first person gameplay] displays the player in a gray hallway with a chainsaw, the text "CHAINSAW ACQUIRED!" appearing on screen.

Model File and Inference Workflow

πŸ“₯ Download Links:


Recommended Settings

  • LoRA Strength: 1.0
  • Embedded Guidance Scale: 6.0
  • Flow Shift: 5.0

Trigger Words

The key trigger phrase is: [d00m doom first person gameplay]

Prompt Template

For prompting, check out the example prompts; this way of prompting seems to work well.

ComfyUI Workflow

This LoRA works with a modified version of Kijai's Wan Video Wrapper workflow. The main modification is adding a Wan LoRA node connected to the base model.

See the Downloads section above for the modified workflow.

Model Information

The model weights are available in Safetensors format. See the Downloads section above.

Training Details

  • Base Model: Wan2.1 14B T2V
  • Training Data: Trained on 2.5 minutes of video comprised of 35 short clips (each clip captioned separately) of various Doom gameplay recordings.
  • Epochs: 8

Additional Information

Training was done using Diffusion Pipe for Training

Acknowledgments

Special thanks to Kijai for the ComfyUI Wan Video Wrapper and tdrussell for the training scripts!

Downloads last month
32
Inference Examples
Examples
This model isn't deployed by any Inference Provider. πŸ™‹ Ask for provider support

Model tree for Remade-AI/Doom-FPS

Adapter
(62)
this model

Collection including Remade-AI/Doom-FPS